(Idea of) Communication with Remote Workflow Management System

Last modified 27 Oct 2021 14:02 +02:00

A communication between midPoint and a workflow management system (WfMS) has been designed as loosely-coupled, asynchronous one.

The communication would be carried out by exchanging messages. As a transport, almost any mechanism would be used, e.g. in-JVM channel, HTTP, SOAP, or a messaging broker (JMS). Within preliminary implementation, Apache Camel was used, so the change of transport was done by simply changing the configuration.

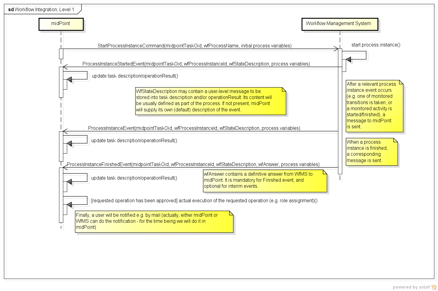
Simplified schema of the interaction is the following:

Workflow Integration, Level 1

(click to enlarge)

However, current implementation is limited to using embedded activiti workflow engine. This simplifies a lot of things, namely integration of approvals and displaying of status directly into midPoint GUI.

Current implementation is sketched here.

In the future, we may return to the original design and implement cooperation with remote WfMS, not limited to activiti.

Was this page helpful?
YES NO
Thanks for your feedback